Game APP Design

I was working with the team to revolutionize the mobile gaming industry by providing a racing game experience that exceeds expectations. Our mobile project focuses on understanding the unique needs and preferences of different generations, allowing us to create features that deliver the thrill and excitement players crave. Through extensive research and user-centric design, I have crafted a mobile gaming experience that caters to the diverse tastes of Electric formula racing enthusiasts worldwide.

Problem statement

I strived to create an exceptional mobile car game that effortlessly blends generational value and a sustainable future. With a focus on electronic cars, renewable energies, and social impact, I aimed to provide an engaging gaming experience that resonates with players across generations.

  • Date

    Feb, 2020

  • Client Name

    Virtually life

  • Tools

    Figma, Flinto, Overflow, Indesign, Principle


Research

Unlocking the Potential: Millennial and Gen Z Gamers as Early Adopters

I recognized the significance of Millennial and Generation Z gamers in shaping the success of our racing game. Through comprehensive analysis of customer segments and in-depth examination of popular titles such as Real Racing, CSR, Asphalt, and Need for Speed, I gained valuable insights into the needs and preferences of early adopters. By aligning our game with their expectations, I aim to captivate the maximum number of early adopters and propel our game to new heights.


Define

Unveiling User Personas Unlocking Insights for Enhanced User Experiences

Thanks to our extensive knowledge of our users to focus our efforts on personas that closely resonate with technical challenges. By identifying and addressing their most pressing needs and pain points, I cater to a significant portion of our user base. These individuals seek to resolve issues independently, with minimal effort and zero stress.

To consolidate our research findings and empower stakeholders with vital information, I create well-crafted user personas. These personas serve as invaluable documents, guiding marketing and other departments to cultivate a heightened sensitivity towards user needs. By integrating these insights into our strategies, I ensure the delivery of tailored solutions that resonate deeply with our target audience.


Define

Crafting Value Propositions: Driving Customer-Centric Product Development

The UX team and stakeholders understood the importance of positioning our products and services around what truly matters to our customers. To achieve this, I leverage the power of the Value Proposition Canvas. This valuable tool allows our cross-functional teams, including UX, game design, developers, and product owners, to collectively define and prioritize the most impactful features.

During this collaborative process, I meticulously evaluate each feature's alignment with user needs, ensuring that it addresses their pain points effectively. By prioritizing the features that resonate with users and are achievable within our defined timeframes, I strike a balance between user-centricity and project feasibility.

The Value Proposition Canvas served as a guiding framework, with the product and service row featuring tags M1, M2, and M3, denoting the milestones associated with each feature. This helped us streamline our development process and ensure that our offerings align with the evolving needs and expectations of our target audience.

vp1
vp2
vp3
vp4
vp5
vp6
vp6
vpc
vpc
vpc
vpc
vpc
vpc
vpc

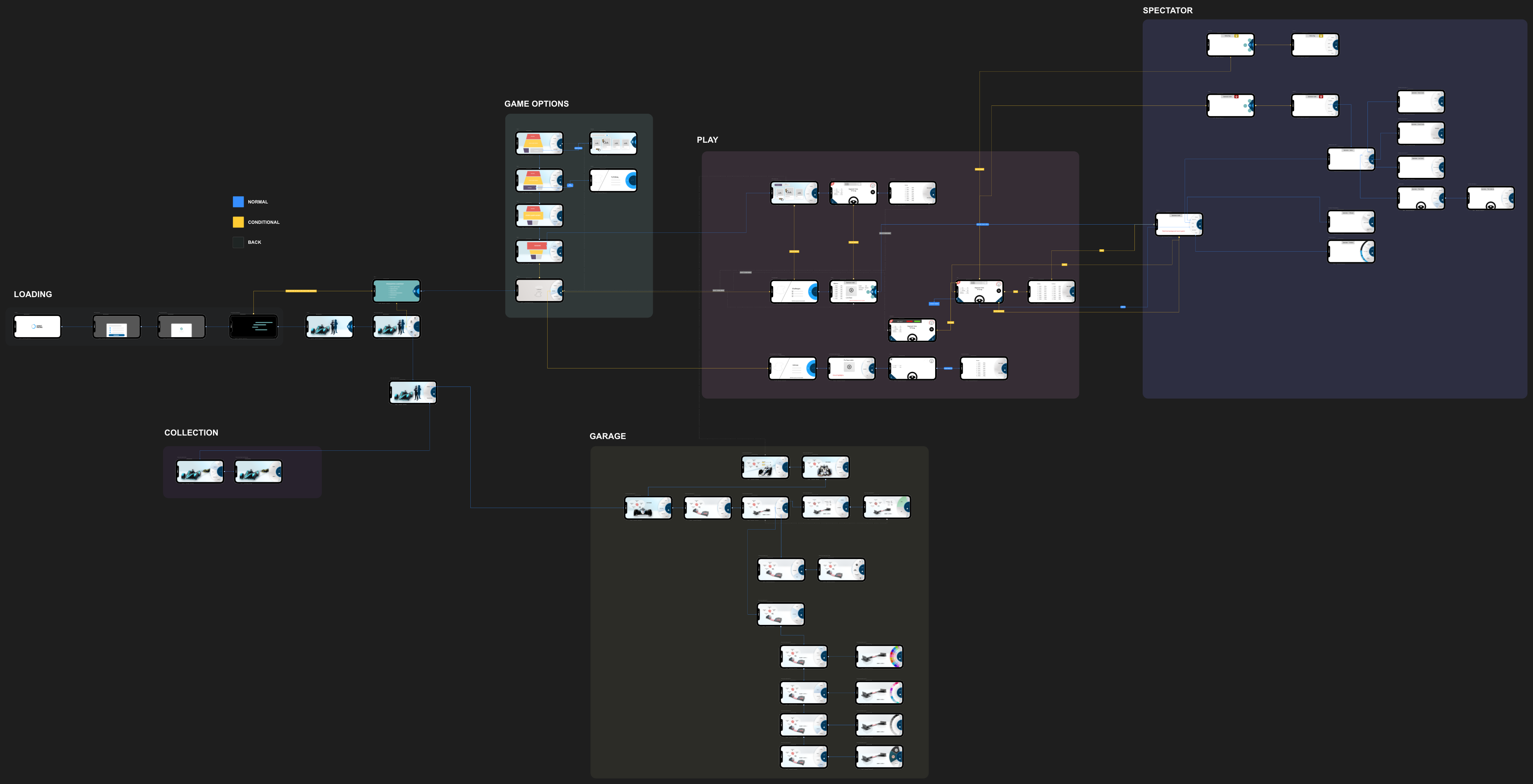
User flow

Thanks to previous intensive workshops and collaborative sessions, I gained a comprehensive understanding of the features the studio aimed to release. Armed with this knowledge, our UX experts meticulously crafted new user flows for each functionality, ensuring a seamless and intuitive user experience.


Prototypes

Iteration one and two.

Through iterative design cycles, I refine and enhance the initial concept, incorporating user feedback to optimize usability and address any identified pain points. After the UX team was building upon the insights gained from the first iteration, we iterated further to fine-tune the design, ensuring seamless user experiences and aligning with project goals.

Prototype

To ensure the most user satisfaction, I employed an effective method of prototype validation through user interviews.

By crafting a comprehensive interview script, We were able to gather both quantitative and qualitative opinions based on users' testing experiences.

UI Design

Game release

Final Results

Virtuallylive studio had a mission to create an exceptional videogame experience. To achieve this, we needed to have unbiased information on our users, features, trends, and task prioritization. To achieve this, I conducted meticulous research to understand users' desires and how mental models influence the interface.

After conducting user testing, I was able to uncover valuable insights that allowed us to discard ineffective assumptions. This data-driven approach helped us prioritize the elements that resonated with our target audience, ensuring an engaging experience for early adopters.

The insights gained from user testing not only saved valuable time but also provided a foundation for creating new features that better aligned with user expectations. By combining results-driven decision-making with the game designer's vision, I crafted an optimized interface that minimized friction and maximized enjoyment for the users.